Helthjem Developer portal

Welcome to the Helthjem Developer Portal. This documentation is designed to facilitate a seamless and rapid integration of your systems with Helthjem services. Our goal is to equip your development team with all the necessary resources to start utilizing our APIs efficiently.

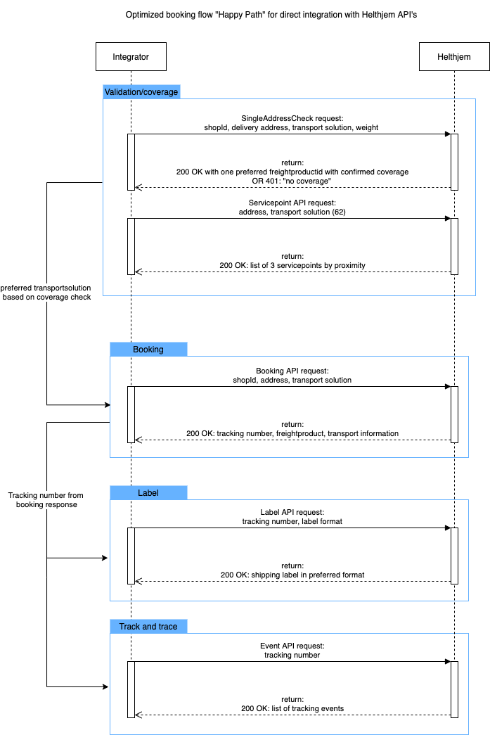
API Services

Helthjem provides a comprehensive suite of RESTful APIs enabling core logistics functionalities, including:

  • Check coverage: Checking service availability for a specific location.

  • Find Service Points: Locating and listing nearby service points.

  • Parcel Booking: Creating and registering new shipments.

  • Label Printing: Generating necessary shipping labels.

  • Package Tracking: Monitoring shipment status in real-time.

Getting Started: Account and Credentials

To establish connectivity with our APIs, you must be an existing Helthjem customer.

  • New Customers: Please submit your application to become a customer here.

  • Existing Customers: Kindly contact our Integrations Team at integrations@helthjem.no to obtain your API credentials and receive personalized integration support.

Partner Solutions

If your organization lacks an in-house development team, we encourage you to leverage our network of trusted integration partners. They possess the expertise to efficiently configure your connection with Helthjem.

View our approved Business Partners

Estimated Integration Timeline

The required setup time is contingent upon your system's complexity and configuration:

  • Basic Integration: A standard setup typically requires only a couple of business days.

  • Advanced Integration: Deployments involving complex logic, such as custom checkout processes and labels, may necessitate a significantly extended timeline.

Start building

If you’re ready to start developing, see our Quick-start guide.

You can find our API reference docs in the tab on the top of this page.